šŸ“³ Appliance Notifications & Actions - Washing Machine - Clothes Dryer - Dish Washer - ETC

Hi! Love this blueprint, I use it for my dishwasher, dryer, and washing machine. Works great.

The problem

I have a centralized notification system (script.send_notification) that handles per-person toggles (enable/disable per notification type), critical notification overlays, device registry (easy phone swaps), auto-tagging, and iOS thread grouping. All my non-blueprint automations go through this single script.

The blueprint, however, sends notifications directly to devices via its own notify_device selector. This means:

  • I can’t leverage my per-person notification preferences
  • Phone swaps require updating every blueprint instance instead of just one input_text
  • I can’t add custom actions (like incrementing a maintenance counter, or firing a custom event)

What I’d love to see

An optional ā€œCustom Actionsā€ selector (similar to what other blueprints offer) that runs user-defined actions at cycle start, end, and/or watchdog events. Something like:

end_custom_actions:
  name: Custom actions (cycle end)
  description: Optional actions to run when the appliance cycle ends.
  default: []
  selector:
    action: {}

This would allow users to call their own notification scripts, increment counters, fire events, or anything else without duplicating the power-monitoring logic.

Example use case

With this feature, I could do:

end_custom_actions:
  - action: script.send_notification
    data:
      notification_id: dishwasher
      title: "Dishwasher Done šŸ½ļø"
      message: "The dishwasher has finished!"
  - action: counter.increment
    target:
      entity_id: counter.dishwasher_cycles_since_maintenance

And optionally disable the built-in notification (disable_end_notify_options) since my script handles it.

Thanks for considering this!

@cwyman1

Yes, your custom actions will run. You can add a condition before your action. I want your custom action to be what you would like with no restrictions. What you can do is add a choose action then set your condition being the time, then add your action to the choose.

Blacky :grinning:

@Ole83

I think what people are doing when wanting this is to use the custom actions. Then you can tailor it to your needs.

Blacky :grinning:

@taalas

iOS notifications disappear when you tap on them as this is a feature of iOS. I wish they had a option to keep them there until you dismiss them but as far as I understand you can’t do this.

Blacky :grinning:

@Hichiro

This blueprint has a custom action section for start, end, and/or watchdog events.

Blacky :grinning:

Blacky hi,

thanks for your effort and blueprints! Much appreciated. I am now testing this blueprint on my 13y old Bosch dishwasher, but I am struggling to make it work properly. I tried so many options but I still get multiple ā€œStartā€ notifications and no ā€œEndā€ notifications. Attached my settings + history chart from the Shelly Smart plug. The lowest value from the history.csv is 2.9W, it never dropped below that. Of course when it ends, it drops to 0W. Any idea what I am doing wrong?

@embeathome

You get the start working perfectly so lets just look at the end.

This is a key point along with the your graph. You currently have a Running Dead Zone of 56 minutes. Try setting this to 0 minutes.

The issue may be that the appliance drops to 0 W (below 2 W) indicating the end, but this happens inside the running dead zone. When that occurs, the automation wont detect the change because the dead zone ignores power readings within it’s set time.

For the end trigger to work correctly, it must detect the power changing from above 2 W to below 2 W (as per your end setpoint). If this happens during the dead zone, it will be missed and the end trigger will not fire.

Note: If the power never drops below 2.9 W during the cycle, then you don’t need a Running Dead Zone, so it’s best to set it to 0 minutes and just use your end setpoint of 2 watts.

Let us know how you go and let’s make those old dumb appliances smarter than the new ones!

Blacky :grinning:

1 Like

Same problem here! I get a single start notification, but no end notification.

When the automation starts, i can see in the traces it runs up to the point, wait for trigger (the power below threshold one), but during the washing machine cycle, the automation triggers multiple times and gets stuck at the first node in the traces (can only see 5 traces sadly, cant see the original automation trace)

Same problem - I get a start notification, but no end notification.

This is my first time using HA, so please forgive any basic errors, however I did get it to do the start notification, so I’m halfway there.

this is the graph showin that I left it ā€˜off’ with the low consumption for 5 mins to wait for the notification that never arrives

BTW - unable to post my other settings as I’m set to ā€˜new user’ to only one image allowed.

Start - Appliance Power Setpoint 4 watts
Start - Power Time Delay 1 min
Running - Dead Zone 0
End - Appliance Power Setpoint 5 watts
End - Power Time Delay 1 min
End - Repeat Count 1

This automation seems like it would be a nice way of replacing all the custom yaml I did. Only part I wasn’t sure about is my code waits until someone is actually home before sending out a done alert. I see a device tracker area but not sure if it will just send out alerts if the device is in that location or if it will wait until that device is in that location then let you know. Like for mine if no one is home it will wait and then whomever comes home first will get the alert once they are considered home.

Rather don’t post settings as images. Post the text/YAML.

1 Like

TY Blacky! I had not much time lately, but let me test it now! I will let you know if this works. The machine has more programs, but we use only ECO and we set 1/2 of the usual time. That was suggested by the technician, when the machine required repair. I will let u know if it works.
My settings was based on much much earlier settings of the others, suggested by you - especially the dead zone, based on the graphs of the others :slight_smile: But these suggestions are very old, probably from the beginning of this thread.

Edit 1: some 15-20min from start and already 3 Start notifications :frowning:

Edit 2: so some 4-5 start notifications but no end notification :frowning:

Hi,

first of all, thank you for this Blueprint.

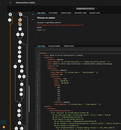
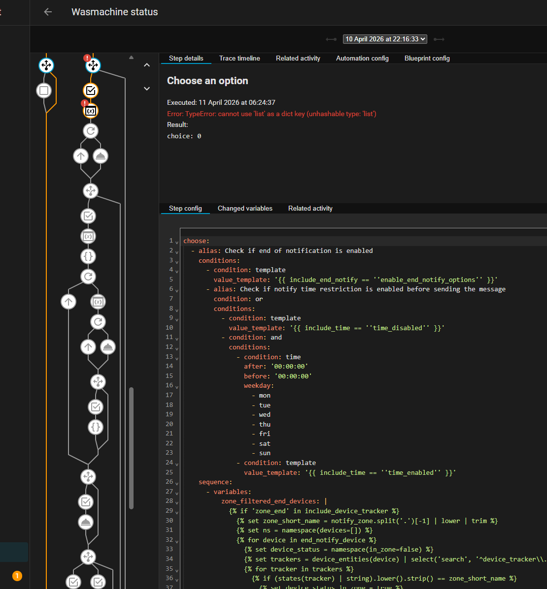
Same error: I get a start notification, but no end notification. See screenshot:

The parallel action updating the status helper runs perfectly.

Thanks for having a look at this.

Would you consider this feature?

I’d like to be able to add a condition to the notifications, especially the end notification. reason for this is that i’d rather not be confronted with a notification when im not home for example but i’d still like the script to run.

I have a reminder automation that handles notifying me when i get home.

I believe this feature already exists. I haven’t used it myself yet, but take a look in the Blueprint under the ā€œDevice Trackerā€ section - it seems to be exactly what you’re looking for.

Thank you for the excellent blueprint. I’ve made a small donation - something I’d encourage everyone using this blueprint to do to help support the great work and keep it going.

I have two questions / feature requests:

  1. Is it already possible to use TTS in notifications, as described here: Introduction | Home Assistant Companion Docs? If not, would this be something that could be added in a future update?
  2. There are already custom actions for Start, Watchdog, and End. Would it be possible to also add a custom action for Reminders, so that, for example, you could make a light blink each time a Reminder Notification is sent?