Hi,
starting from a dashboard, it will take 5 button clicks to get HA to restart.
Consider the screenshot here. Why is there an expandable menu? Why does “restart home assistant” generate another promt asking if HA should be restarted? Why does “Quick reload” indicate that there will be another promt “>”, when there is none? Should not be needed to go to settings, developer tools, restart, then restart home assistant and then restart. Can we see a better workflow for this please?
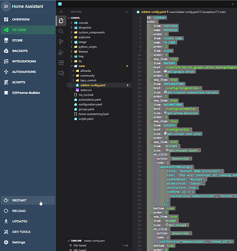
Download “Custom Sidebar” integration from HACS and try this settings. You can restart and reload with one click or one confirmation. Also you can modify according to your needs whole sidebar. And finally you can also restart without any confirmation with one click (not recommended due to mistaken actions)
Cheers,
id: sidebar
order:
- item: overview
name: OVERVIEW
order: 1
- item: studio code
name: VS CODE
order: 2
- item: store
order: 3
- new_item: true
item: BACKUPS
href: "/cebe7a76_hassio_google_drive_backup/ingress"
icon: mdi:google-drive
order: 4
- new_item: true
item: INTEGRATIONS
href: "/config/integrations"
icon: mdi:transit-connection-variant
order: 5
- new_item: true
item: AUTOMATIONS
href: "/config/automation"
icon: mdi:arrow-decision
order: 6
- new_item: true
item: SCRIPTS
href: "/config/script"
icon: mdi:script-text-play
order: 7
- new_item: true
item: 'RESTART'
icon: 'mdi:restart-alert'
on_click:
action: 'javascript'
code: |
openConfirmDialog({
title: 'Restart Home Assistant?',
text: 'This will interrupt all running automations and scripts!',
confirmText: 'Restart',
dismissText: 'Cancel',
destructive: true,
confirm: () => {
callService('homeassistant', 'restart');
}
});
bottom: true
order: 8
- new_item: true
item: 'RELOAD'
icon: 'mdi:reload'
on_click:
action: 'javascript'
code: |
callService('homeassistant', 'reload_all');
bottom: true
order: 9
- new_item: true
item: UPDATES
notification: >
{% set totalUpdates = states.update | selectattr('state', 'eq', 'on') | list | length %}
{{ totalUpdates if totalUpdates > 0 else '' }}
href: "/config/updates"
icon: mdi:download
item_background: >
{% set totalUpdates = states.update | selectattr('state', 'eq', 'on') | list | length %}
{% if totalUpdates > 0 %} green {% endif %}
bottom: true
order: 10
- new_item: true
item: DEV TOOLS
href: "/developer-tools/yaml"
icon: mdi:hammer-screwdriver
order: 11
bottom: true
- item: settings
bottom: true
- item: history
hide: true
- item: snapshots
hide: true
- item: map
hide: true
- item: energy
hide: true
- item: media
hide: true
exceptions:
- device:
- android
- ios
extend_from: base
order:
- item: overview
hide: true
- item: phone
hide: false
order: 1
icon: 'mdi:cellphone'
- new_item: true
item: 'RELOAD'
icon: 'mdi:reload'
on_click:
action: 'javascript'
code: |
callService('homeassistant', 'reload_all');
bottom: true
hide: true
- device:
- windows
extend_from: base
order:
- item: phone
hide: true
order: 1
icon: 'mdi:cellphone'
Ooo, that’s a good tip – didn’t know it was up there.


